BFF + gRPC構成をMinikube with Istioで作ってみる
概要
週末とか時間ある時にこちょこちょ作ってた
ローカルの開発環境がほんのちょこっと動く雰囲気まできたので
記憶が風化しないうちに一旦メモに残しておくことにした🥸
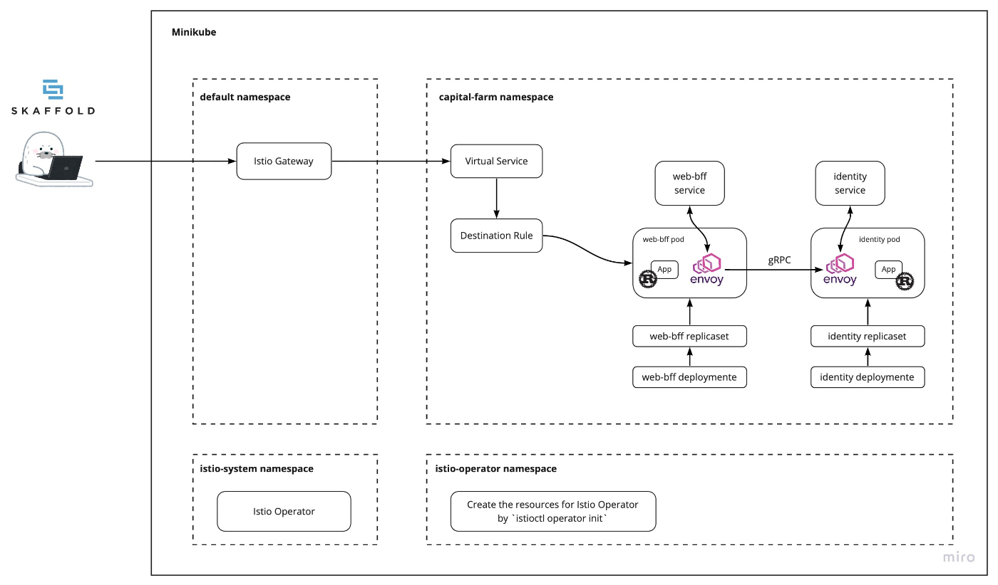
作ったイメージ

BFFにはhttp、BFFからバックエンドサービスはgRPCというありがちな構成
ネットワークの制御はIstioで行いMinikube上に更新
言語は最近ちょこっと勉強したRustを使用
Webframeworkには最近出てたaxum
gRPCのClient, Serverにはtonicを使ってみた
開発環境のHot ReloadのためにSkaffoldを利用
ディレクトリ構成
最終的にはこんな感じ。
.
├── README.md
├── infra
│ └── kubernetes
│ ├── Makefile
│ ├── README.md
│ ├── capital-farm
│ │ ├── 00-namespace.yaml
│ │ ├── identity
│ │ │ ├── deployment.yaml
│ │ │ └── service.yaml
│ │ ├── istio
│ │ │ ├── destination-rule.yaml
│ │ │ └── virtual-service.yaml
│ │ └── web-bff
│ │ ├── deployment.yaml
│ │ └── service.yaml
│ ├── default
│ │ └── istio
│ │ └── gateway.yaml
│ ├── istio-system
│ │ └── istio-operator.yaml
│ ├── scripts
│ │ ├── browse.zsh
│ │ └── start-minikube.zsh
│ └── skaffold.yaml
└── src
└── capital-farm
├── identity
│ ├── Cargo.lock
│ ├── Cargo.toml
│ ├── Dockerfile
│ ├── build.rs
│ ├── proto
│ │ └── helloworld.proto
│ ├── src
│ │ └── main.rs
│ └── target
└── web-bff
├── Cargo.lock
├── Cargo.toml
├── Dockerfile
├── build.rs
├── src
│ └── main.rs
└── target
環境構築Script
最終的にはこのスクリプトをぽこんと叩くと
Minikubeが立ち上がって、必要なリソース周りが諸々立ち上がって
webページにHello Tonic!が表示されるはず!
#!/bin/zsh -eu
# start Minikube
minikube config set memory 16384
minikube config set cpus 4
minikube config set driver hyperkit
minikube start
# install Istio and deploy resources
istioctl operator init
kubectl apply -f istio-system -R
# TODO: wait until kubectl api-versions shows istio resources
sleep 5
kubectl apply -f default -f capital-farm -R
# update /etc/hosts
MINIKUBE_IP=$(minikube ip)
HOSTS_ENTRY="$MINIKUBE_IP capital-farm.ucwork.local"
if grep -Fq "capital-farm.ucwork.local" /etc/hosts > /dev/null
then
sudo sed -i '.bk' "s/.*capital-farm.ucwork.local$/$HOSTS_ENTRY/" /etc/hosts
echo "/etc/hosts is updated"
else
echo "$HOSTS_ENTRY" | sudo tee -a /etc/hosts
echo "/etc/hosts is added"
fi
スクリプトに書いてある通りですがこんな感じのことやってる
- Minikube起動
- IstioをMinikube上にInstall
- 自分のアプリ用リソースをデプロイ
- ローカルの/etc/hotsをMinikubeのipで書き換え
もう一声実行してる中身をメモしてく
Istio Install
Istioのインストールとかupgradeとか素敵にやってくれるIstio Operator
apiVersion: install.istio.io/v1alpha1
kind: IstioOperator
metadata:
namespace: istio-system
name: istiocontrolplane
spec:
profile: default
components:
pilot:
k8s:
resources:
requests:
memory: 3072Mi
egressGateways:
- name: istio-egressgateway
enabled: true
capital-farm用のk8sリソース
自分の今作ってるアプリ(capital-farm)を動かすための
リソース一覧の中身をちょろっと書いてく
Istio Gateway
*.ucwork.localへのアクセスを全て受ける想定
サブドメイン切り替えていろんなサービス作っていきたいなという願望
apiVersion: networking.istio.io/v1alpha3
kind: Gateway
metadata:
name: ucwork-gateway
spec:
selector:
istio: ingressgateway # use istio default controller
servers:
- port:
number: 80
name: http
protocol: HTTP
hosts:
- "*.ucwork.local"
capital-farm namespace作成
namespace作成
istio-injection: enabledこれ指定忘れないこと大事!
kind: Namespace
apiVersion: v1
metadata:
name: capital-farm
labels:
name: capital-farm
istio-injection: enabled
bff作成
deployment
apiVersion: v1
kind: ServiceAccount
metadata:
namespace: capital-farm
name: web-bff
labels:
account: web-bff
---
apiVersion: apps/v1
kind: Deployment
metadata:
namespace: capital-farm
name: web-bff-v1
labels:
app: web-bff
version: v1
spec:
replicas: 1
selector:
matchLabels:
app: web-bff
version: v1
template:
metadata:
labels:
app: web-bff
version: v1
spec:
serviceAccountName: web-bff
containers:
- name: web-bff
image: docker.io/ucwork/capital-farm-web-bff:0.0.1
imagePullPolicy: IfNotPresent
ports:
- containerPort: 9080
volumeMounts:
- name: tmp
mountPath: /tmp
securityContext:
runAsUser: 1000
volumes:
- name: tmp
emptyDir: {}
service
apiVersion: v1
kind: Service
metadata:
namespace: capital-farm
name: web-bff
labels:
app: web-bff
service: web-bff
spec:
ports:
- port: 9080
name: http
selector:
app: web-bff
identity(backend service)作成
gRPCで疎通する対象のidentityサービス用のリソース
deployment
apiVersion: v1
kind: ServiceAccount
metadata:
namespace: capital-farm
name: identity
labels:
account: identity
---
apiVersion: apps/v1
kind: Deployment
metadata:
namespace: capital-farm
name: identity-v1
labels:
app: identity
version: v1
spec:
replicas: 1
selector:
matchLabels:
app: identity
version: v1
template:
metadata:
labels:
app: identity
version: v1
spec:
serviceAccountName: identity
containers:
- name: identity
image: docker.io/ucwork/capital-farm-identity:0.0.1
imagePullPolicy: IfNotPresent
ports:
- containerPort: 50051
volumeMounts:
- name: tmp
mountPath: /tmp
securityContext:
runAsUser: 1000
volumes:
- name: tmp
emptyDir: {}
service
apiVersion: v1
kind: Service
metadata:
namespace: capital-farm
name: identity
labels:
app: identity
service: identity
spec:
ports:
- port: 50051
name: grpc
appProtocol: grpc
protocol: TCP
selector:
app: identity
Istioのリソース作成
virtual service
作成したIstio Gatewayを指定したVirtual Serviceの作成
capital-farm.ucwork.localにアクセスがきたらweb-bffに流してあげるように記載
apiVersion: networking.istio.io/v1alpha3
kind: VirtualService
metadata:
namespace: capital-farm
name: capital-farm
spec:
hosts:
- "capital-farm.ucwork.local"
gateways:
- default/ucwork-gateway
http:
- match:
- uri:
prefix: /web-bff
route:
- destination:
host: web-bff
port:
number: 9080
---
apiVersion: networking.istio.io/v1alpha3
kind: VirtualService
metadata:
namespace: capital-farm
name: identity
spec:
hosts:
- identity
http:
- route:
- destination:
host: identity
subset: v1
---
destination rule
ルーティングされたものにもう一声設定できるらしいdestination rule
今回大した設定してない
Istioのチュートリアルだとv1,v2とかいくつかバージョンの候補書いてあったりする
apiVersion: networking.istio.io/v1alpha3
kind: DestinationRule
metadata:
namespace: capital-farm
name: web-bff
spec:
host: web-bff
subsets:
- name: v1
labels:
version: v1
---
apiVersion: networking.istio.io/v1alpha3
kind: DestinationRule
metadata:
namespace: capital-farm
name: identity
spec:
host: identity
subsets:
- name: v1
labels:
version: v1
---
ソースコードの準備
backend(identity)とbffのソースを準備
identity
cd src/capital-farm/identity
cargo init
こんな感じでCargo.tomlを作成
そんで必要なパッケージ追加
[package]
name = "identity"
version = "0.1.0"
edition = "2018"
[dependencies]
tonic = "0.5"
prost = "0.8"
tokio = { version = "1.0", features = ["macros", "rt-multi-thread"] }
[build-dependencies]
tonic-build = "0.5"
gRPC用のprotofile定義
syntax = "proto3";
package helloworld;
service Greeter {
rpc SayHello (HelloRequest) returns (HelloReply);
}
message HelloRequest {
string name = 1;
}
message HelloReply {
string message = 1;
}
protofileをbuildしてくれるrustファイルを用意
fn main() -> Result<(), Box<dyn std::error::Error>> {
tonic_build::compile_protos("proto/helloworld.proto")?;
Ok(())
}
gRPCのserverソース作成
use tonic::{transport::Server, Request, Response, Status};
use hello_world::greeter_server::{Greeter, GreeterServer};
use hello_world::{HelloReply, HelloRequest};
pub mod hello_world {
tonic::include_proto!("helloworld");
}
#[derive(Debug, Default)]
pub struct MyGreeter {}
#[tonic::async_trait]
impl Greeter for MyGreeter {
async fn say_hello(
&self,
request: Request<HelloRequest>,
) -> Result<Response<HelloReply>, Status> {
println!("Got a request: {:?}", request);
let reply = hello_world::HelloReply {
message: format!("Hello {}!", request.into_inner().name).into(),
};
Ok(Response::new(reply))
}
}
#[tokio::main]
async fn main() -> Result<(), Box<dyn std::error::Error>> {
let addr = "[::]:50051".parse()?;
let greeter = MyGreeter::default();
Server::builder()
.add_service(GreeterServer::new(greeter))
.serve(addr)
.await?;
Ok(())
}
Dockerfileも用意しておこう
FROM rust:1.54 as builder
WORKDIR /usr/src/myapp
COPY . .
RUN rustup component add rustfmt
RUN cargo install --path .
FROM debian:buster-slim
RUN apt-get update && rm -rf /var/lib/apt/lists/*
COPY /usr/local/cargo/bin/identity /usr/local/bin/identity
CMD ["identity"]
自分のdocker hub環境に合わせてタグの名前は変えてね
docker build -t ucwork/capital-farm-web-bff:0.0.1 .
docker push ucwork/capital-farm-web-bff:0.0.1
bff
cd src/capital-farm/web-bff
cargo init
こんな感じでCargo.tomlを作成
必要なpackage追加
[package]
name = "web-bff"
version = "0.1.0"
edition = "2018"
[dependencies]
axum = "0.1.3"
hyper = { version = "0.14", features = ["full"] }
tokio = { version = "1.0", features = ["full"] }
tonic = "0.5"
prost = "0.8"
[build-dependencies]
tonic-build = "0.5"
protofileをbuildしてくれるrustファイルを用意
fn main() -> Result<(), Box<dyn std::error::Error>> {
tonic_build::compile_protos("../identity/proto/helloworld.proto")?;
Ok(())
}
webサーバの受け口、gRPCのClientを作成
use axum::prelude::*;
use std::net::SocketAddr;
use hello_world::greeter_client::GreeterClient;
use hello_world::HelloRequest;
pub mod hello_world {
tonic::include_proto!("helloworld");
}
#[tokio::main]
async fn main() {
let app = route("/web-bff/test", get(root));
let addr = SocketAddr::from(([0, 0, 0, 0], 9080));
hyper::Server::bind(&addr)
.serve(app.into_make_service())
.await
.unwrap();
}
async fn root() -> String {
let mut client = GreeterClient::connect("http://identity:50051").await.unwrap();
let request = tonic::Request::new(HelloRequest {
name: "Tonic".into(),
});
let response = client.say_hello(request).await.unwrap();
response.into_inner().message
}
Dockerfileも用意しておこう
FROM rust:1.54 as builder
WORKDIR /usr/src/myapp
COPY ./web-bff .
COPY ./identity/proto ../identity/proto
RUN rustup component add rustfmt
RUN cargo install --path .
FROM debian:buster-slim
RUN apt-get update && rm -rf /var/lib/apt/lists/*
COPY /usr/local/cargo/bin/web-bff /usr/local/bin/web-bff
CMD ["web-bff"]
そしてbuild and pushじゃ
自分のdocker hub環境に合わせてタグの名前は変えてね
docker build -t ucwork/capital-farm-identity:0.0.1 .
docker push ucwork/capital-farm-identity:0.0.1
さぁ起動してみよう
start:
zsh scripts/start-minikube.zsh
browse:
zsh scripts/browse.zsh
こんな感じじゃ
make start
make browse
ちょっと時間かかるけどうまくいってたら
こんな感じでHello Tonic!が表示されるはず!

SkaffoldでHot Reload
skaffold向けのファイル準備
apiVersion: skaffold/v2beta21
kind: Config
build:
artifacts:
- image: docker.io/ucwork/capital-farm-identity
context: ../../src/capital-farm/identity/
- image: docker.io/ucwork/capital-farm-web-bff
context: ../../src/capital-farm/
docker:
dockerfile: ./web-bff/Dockerfile
deploy:
kubectl:
manifests:
- "./capital-farm/identity/deployment.yaml"
- "./capital-farm/web-bff/deployment.yaml"
こんな感じでコマンド叩くと変更検知して画面の内容も変わってくれた!
別階層にあるprotofileを参照させちゃったので
contextを親階層にして、dockerfileを指定させてるのが癖ありげ
skaffold dev
まとめ
-
cargo installじゃなくてcargo runにしたら流石にビルドもうちょい早くなるか - KialiとかDashboard付けたい
- kustomizeとか入れてみたい
まだまだやりたいこと盛り沢山だけど、とりあえずキリがいいのでメモに残してみた
Istioでネットワークに関する関心事項が切り分けられるのは良さそう。
認証認可ももはやjwt絡めてIstioでやってみようと思う
Discussion