Closed4
【Blender】色変えに対応できるマテリアルを作成する
このスクラップについて
ゲーム開発の一環で、作中で色変えがしやすいマテリアルを作るためのメモ。
使用ツール
マテリアルの作成はBlenderで調整する。
ゲームへの実装はにゃっほい屋独自エンジンを使う。
作成するマテリアルに求めるもの
- 軽量化も考えてできるだけシンプルなマテリアルを作成する
- 色替えを想定する
- どのような形のものに対しても最低限当てられるマテリアルにする
- 記号的な意味もあるので、リアルより誇張(デフォルメ)されて見えるくらいが望ましい
検証:色替えを想定した木のマテリアルを作成1



シェーダー

カラーを変更することで色替えを実装する。
テクスチャ


オーバーレイで重ねることを想定して白黒でテクスチャを描いてみる
考察
全体的にちょっと色が暗くなる
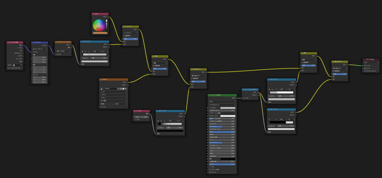
検証:色替えを想定した木のマテリアルを作成2(リニアライト)


シェーダー

考察
調整は難しいけど、オーバーレイより地のが出せる気がする


結局トゥーンレンダリングの方が合うということになりこのあたりに落ち着いた。
このスクラップは2023/02/01にクローズされました