ByteDance の EffectHouse がすごかった
EffectHouseとはなにか
一言で説明すると、TikTok向けのエフェクトが作成できるデスクトップアプリです。
はい、一見プログラミングに関わらないと思われた方!
こちらなんとビジュアルスクリプティング機能を持っています。
そしてその中で
・画像認識
・音声認識
・空間トラッキング
・AR
・ジェスチャー認識
これら多くのDetection実装をあまりにも簡単に実装できてしまいます。
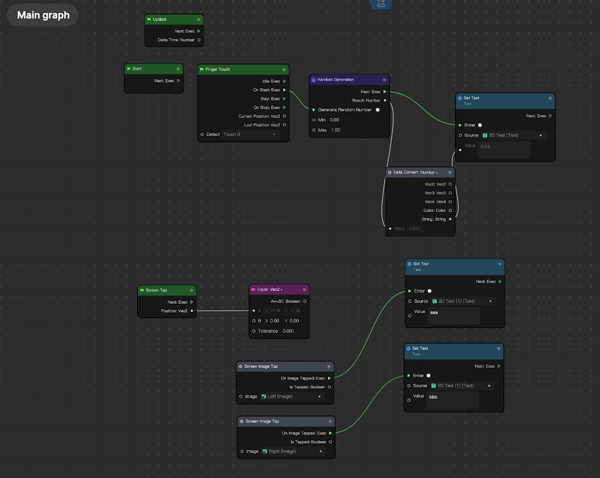
下記がEffectHouseの制作画面になります。

Unityを触ったことがある方は気づくのではないでしょうか。
そう、ほとんどゲームエンジンなのです。
何がすごいのか
1. UXの良さ
とにかくUXが優れています。
左上のトグルボタンでは、4つのウィンドウを表示切り替えできます。
またエフェクトは様々なデバイスで動作するため、パフォーマンスチェックが「Test performance」という一つのボタンで行えるように用意されています。楽!
そして右上のSubmitで最終的な公開のためのレビュー提出が行えます。
一貫して、EffectHouseのアプリ内から出る必要がないように設計されています。

またカメラを使ったテスト用に、さまざまなテスト用動画も用意されておりスマホ端末でのテストをする必要がありません。(例えば、ユーザーが口を開けた時に何かしらアクションするエフェクトをテストする場合、口を開ける動画なども用意されています)
2. Detection系の豊富さ・手軽さ
なんといってもdetectionの処理がノード一つで出来てしまうところです。もはや怖い。
音声認識、顔面トラッキング、手のトラッキング、ジェスチャー認識が一瞬で実装出来てしまいます。

また空間認識してのAR機能もノード一つで実現できてしまいます。
これがデスクトップアプリ向けにも展開されたらUnityやUE5を食いかねないなと思いました。
最後に
簡単な紹介記事でしたが、ぜひEffectHouseを触ってみてください。
日本ではそこまでEffectHouseクリエイターが飽和してはいない状況のようなので、
市場としてまだまだ成長余地がありそうです。
1つのエフェクトで8MBという制限はありますが、3Dモデルの頂点数が多いものも使用できます。
Discussion