OpenShift Virtualization(KubeVirt)で誰がDHCPのアドレスを配っているか
OpenShift Virtualization Advent Calendar 2日目の記事です。
仮想化基盤やクラウド環境で使用する仮想マシンイメージでは、汎用性を高めるために、NICのIPアドレスはDHCPで取得するよう設定することが多いと思います。つまり、仮想化インフラのネットワーク側でDHCPでIPアドレスを配布する仕組みを提供する必要があります。KubeVirtはVM(libvirt+qemu)をPodに閉じ込めてKubernetes上でVMが動く仕組みですが、さてKubernetesのPodネットワークでDHCPを配るのはどうしているのでしょうか...という疑問に答える記事です。
Kubernetesにおいて、ホストとPodを接続する役割を担うのはCNIプラグインです。KubeVirtにおいては、virt-launcherと呼ばれるPodの中にVMがいるので、そこを接続する仕組みが必要です。このPodとVMを接続する部分をKubeVirtではNetwork Bindingと呼んでいます。
Network Bindingの仕組みは、KubeVirtのin-treeに含まれるcore binding modeは以下の3つです。
- bridge
- sriov
- masquerade
in-treeではなくプラグインとして提供されるものもあります。
- passt
- macvtap
- slirp
OpenShift Virtualizationの観点では、core bindingに加えてpasstがTechPreviewとして提供されています。
本記事では、通常のPodネットワークに接続するときにデフォルトで使われるmasquerade、UDN接続時に使われるbridge、の2つのnetwork binding使用時のDHCPについて説明します。
network bindingがmqsqueradeのとき
仮想マシンのインターフェースは、virt-launcher Pod内でNATしてPodネットワークに接続します。通常のPodネットワークに接続するときのデフォルトのnetwork bindingです。virt-launcher Podの中にLinux bridge k6t-eth0 があり、VMが接続するTAPデバイスがそこに接続します。またそのブリッジからPodのeth0にひねるnftablesのルールがvirt-launcher Podのnetwork namespaceに設定されます。NATの内側は 10.0.2.0/24 のアドレスになっており、VMには通常 10.0.2.2 のアドレスが割り当てられます。
ネットワーク構成としては下記のようになります[1]。

masquerade使用時のvirt-launcher Pod内のネットワーク構成
このnetwork bindingの場合、仮想マシンに対するDHCPサーバの役割はvirt-launcher Podの中で稼働する virt-launcher プロセスのスレッド(goroutine)が担います。仮想マシンを起動したときのvirt-launcher Podのログを見ると、下記のようなメッセージが出力されており、DHCPサーバが動いていることがわかります。このDHCPサーバはとても簡易的な実装で、該当VMは1台のアドレスを配ることしかしません。
{"component":"virt-launcher","level":"info","msg":"The imported dhcpConfig: DHCPConfig: { Name: eth0, IPv4: 10.0.2.2/24, IPv6: <nil>, MAC: , AdvertisingIPAddr: 10.0.2.1, MTU: 1400,
Gateway: 10.0.2.1, IPAMDisabled: false, Routes: <nil>}","pos":"podnic.go:104","timestamp":"2025-12-01T21:32:37.036345Z"}
{"component":"virt-launcher","level":"info","msg":"StartDHCP network Nic: DHCPConfig: { Name: eth0, IPv4: 10.0.2.2/24, IPv6: <nil>, MAC: , AdvertisingIPAddr: 10.0.2.1, MTU: 1400, G
ateway: 10.0.2.1, IPAMDisabled: false, Routes: <nil>}","pos":"common.go:162","timestamp":"2025-12-01T21:32:37.036402Z"}
{"component":"virt-launcher","level":"info","msg":"Found nameservers in /etc/resolv.conf: \n\ufffd\u0000\n","pos":"resolveconf.go:168","timestamp":"2025-12-01T21:32:37.036518Z"}
{"component":"virt-launcher","level":"info","msg":"Found search domains in /etc/resolv.conf: proj1.svc.cluster.local svc.cluster.local cluster.local ovnk.setns.net","pos":"resolvec
onf.go:169","timestamp":"2025-12-01T21:32:37.036540Z"}
{"component":"virt-launcher","level":"info","msg":"Starting SingleClientDHCPServer","pos":"server.go:65","timestamp":"2025-12-01T21:32:37.036605Z"}
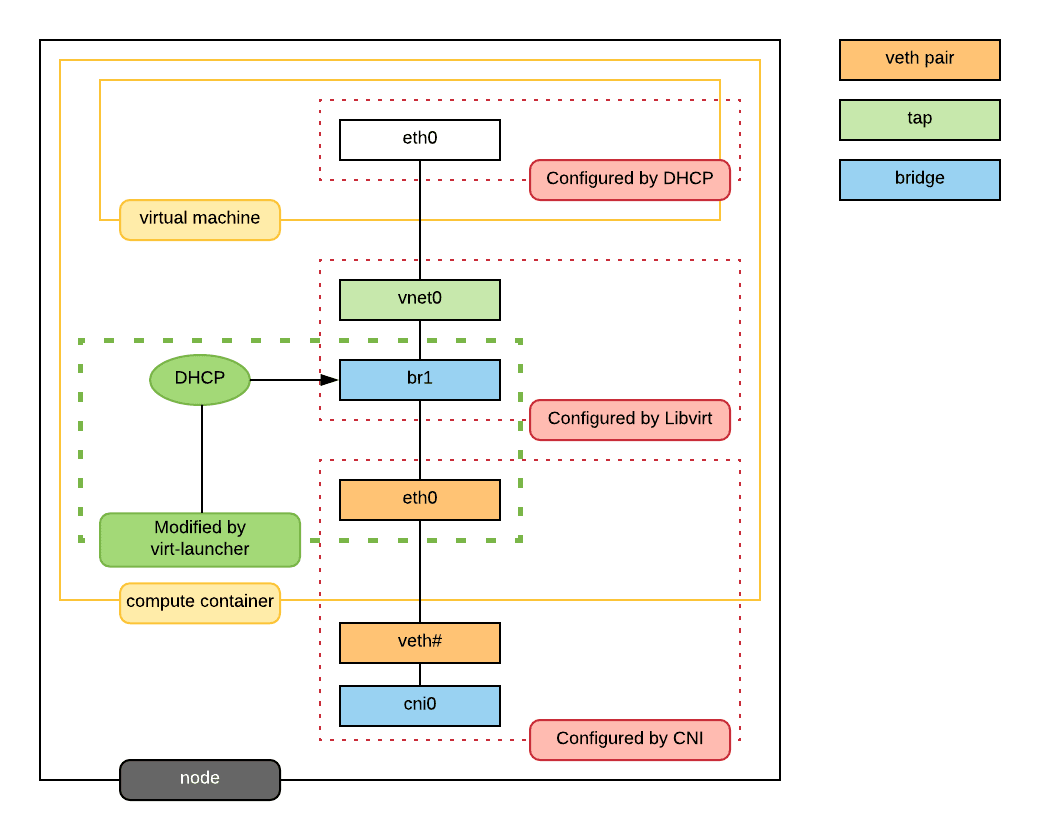
newtork bindingがbridgeのとき
仮想マシンのインターフェースはvirt-laucher Pod内のLinux bridgeを介してPodネットワークにL2接続します。

bridge使用時のvirt-launcher Pod内のネットワーク構成
仮想マシンが起動すると、ゲストOS起動時にDHCPリクエストをブロードキャストします。network bindingがbridgeモードのときは、PodネットワークまでL2でつながっているため、Podネットワーク上にDHCPリプライを返すDHCPサーバが必要です。
CNIプラグインがOVN-Kubernetesの場合、User Defined Network (以下UDN、うどん) という独自にテナントネットワークを作成してPodやVMを接続する仕組みがあります。
UDNを作った場合は、OVNが提供するオーバーレイネットワーク用DHCPサービスの機能を利用して、仮想的にDHCPサービスを提供します。
仮想マシンが起動してゲストOSがDHCPリクエストを投げると、OVNのロジカルフローでプログラムされたDHCPルールにマッチして、ovn-controllerがDHCPリプライを返す、という動きになります。
例えばLayer2トポロジーとしてCluster UDN cudn2 を作った場合に自動的に作成されるDHCPルールは下記のようになります。
$ oc -n openshift-ovn-kubernetes exec -c ovn-controller ${ovnk_pod} -- ovn-sbctl dump-flows cluster_udn_cudn2_ovn_layer2_switch | grep -E 'udp.*6[78]'
table=23(ls_in_dhcp_options ), priority=100 , match=(inport == "proj2.cudn2_proj2_virt-launcher-fedora-1-hs6zv" && eth.src == 0a:58:ac:16:00:06 && (ip4.src == {172.22.0.6, 0.0.0.0} && ip4.dst == {169.254.1.1, 255.255.255.255}) && udp.src == 68 && udp.dst == 67), action=(reg0[3] = put_dhcp_opts(offerip = 172.22.0.6, dns_server = 10.200.0.10, hostname = "fedora-1", lease_time = 3500, mtu = 1400, netmask = 255.255.0.0, router = 172.22.0.1, server_id = 169.254.1.1); next;)
table=24(ls_in_dhcp_response), priority=100 , match=(inport == "proj2.cudn2_proj2_virt-launcher-fedora-1-hs6zv" && eth.src == 0a:58:ac:16:00:06 && ip4 && udp.src == 68 && udp.dst == 67 && reg0[3]), action=(eth.dst = eth.src; eth.src = 0a:58:a9:fe:01:01; ip4.src = 169.254.1.1; udp.src = 67; udp.dst = 68; outport = inport; flags.loopback = 1; output;)
table=6 (ls_out_acl_eval ), priority=34000, match=(outport == "proj2.cudn2_proj2_virt-launcher-fedora-1-hs6zv" && eth.src == 0a:58:a9:fe:01:01 && ip4.src == 169.254.1.1 && udp && udp.src == 67 && udp.dst == 68), action=(reg8[16] = 1; next;)
ovn-traceを実行すると下記のようになります。
$ oc -n openshift-ovn-kubernetes exec -c ovn-controller ${ovnk_pod} -- ovn-trace --summary --ct new 'inport == "'${ovn_port}'" && eth.src == '${vm_mac}' && ip4.src == 0.0.0.0 && ip4.dst == 255.255.255.255 && udp.src == 68 && udp.dst == 67'| grep -Ev 'reg|next;'
ingress(dp="cluster_udn_cudn2_ovn_layer2_switch", inport="proj2.cudn2_proj2_virt-launcher-fedora-1-hs6zv") {
ct_lb_mark;
ct_lb_mark {
/* We assume that this packet is DHCPDISCOVER or DHCPREQUEST. */;
eth.dst = eth.src;
eth.src = 0a:58:a9:fe:01:01;
ip4.src = 169.254.1.1;
udp.src = 67;
udp.dst = 68;
outport = inport;
flags.loopback = 1;
output;
egress(dp="cluster_udn_cudn2_ovn_layer2_switch", inport="proj2.cudn2_proj2_virt-launcher-fedora-1-hs6zv", outport="proj2.cudn2_proj2_virt-launcher-fedora-1-hs6zv") {
ct_lb_mark;
ct_lb_mark /* default (use --ct to customize) */ {
output;
/* output to "proj2.cudn2_proj2_virt-launcher-fedora-1-hs6zv", type "" */;
};
};
};
};
OVNのロジカルネットワーク上は、ノードローカルのL2ロジカルスイッチ内でDHCPリプライを返していることがわかります。
tcpdumpするると、下記のようなDHCPのやり取りが見えます。
22:28:25.860212 0a:58:ac:16:00:06 > ff:ff:ff:ff:ff:ff, ethertype IPv4 (0x0800), length 334: 0.0.0.0.68 > 255.255.255.255.67: BOOTP/DHCP, Request from 0a:58:ac:16:00:06, length 292
22:28:25.861925 0a:58:a9:fe:01:01 > 0a:58:ac:16:00:06, ethertype IPv4 (0x0800), length 338: 169.254.1.1.67 > 172.22.0.6.68: BOOTP/DHCP, Reply, length 296
169.254.1.1 というアドレスがDHCPサーバのように見えます。これはOVN-Kubernetesがデフォルトゲートウェイ兼DHCPサーバとして内部で使用しているアドレスです。
まとめ
OVN-KubernetesのUDNを使った場合、network bindingがbridgeのときに誰がDHCPアドレスを配っているかを調べたところ、OVNのDHCP機能を使っていることがわかりました。他のCNIプラグインを使う場合は、何らかの形でDHCPサーバを用意する必要があります。
Discussion