n8nとGeminiでメールの下書きを自動で生成させてみた!
はじめに
💡 この記事を読むと何ができるようになるか
-
Google Gemini(AI)とGmailを連携させ、「メールを受信すると自動で返信案を作成し、下書きに保存する」という、実用的な自動化を構築できます。
-
n8n「エヌエイトエヌ」の基本概念から、実際のワークフロー構築手順までを理解できます。

概要
今回の記事では以下のワークフローを作成し、自動でメール返信案を生成してくれるようにします。

今回作成するワークフロー
ワークフローは以下の3つのステップで構成されています。
-
1. メールの取得
↓ -
2. メール本文から返信文案を作成
↓ - 3. 生成した文案を下書きとして保存
具体例・コード例
事前準備
この記事を読み進め、n8nを実際に試すために必要な知識と環境は以下の通りです。
-
必要な知識:
- 特になし。ただし、APIやWebhookに関する基本的な知識があると、よりスムーズに理解できます。
-
環境:
- n8n Cloud: 最も手軽に始められる公式のクラウドサービス。アカウント登録だけですぐに利用できます。
1. メールの取得
- ワークフローの開始点として、「On message received」ノードを設置します。
-
Credentialでご自身のGoogleアカウントを接続します。 -
Poll TimesでEvery Minuteを選択します。 -
Fetch Test Evnetをクリックして、実際にメールが取得できるか確認します。
これにより、メールを受信したら都度下書きを作成してくれます。
※今回は例として以下のメールを自分宛に送っています。
お問い合わせ
[Recipient Name]様
平素は格別のご高配を賜り、厚く御礼申し上げます。
[ご自身の会社名や部署名]の[ご自身の氏名]と申します。
この度、[問い合わせたい製品やサービス名、または件名]について、いくつかお伺いしたくご連絡いたしました。
[具体的な問い合わせ内容の最初の質問]
[具体的な問い合わせ内容の2番目の質問]
[具体的な問い合わせ内容の3番目の質問]
お忙しいところ恐縮ですが、ご回答いただけると幸いです。
お手数をおかけいたしますが、何卒よろしくお願い申し上げます。
敬具
[ご自身の氏名]
Takeru Kurihara
株式会社 [ご自身の会社名]
[ご自身の電話番号]
[ご自身のメールアドレス]

ワークフローノードの追加画面

On message receivedの設定画面
2. 返信文案の生成
-
Gmailノードの+からGoogle Geminiノードを追加します。 -
CredentialでGemini APIキーを接続します。 -
Modelでgemini-proを選択します。 -
Textフィールドに、AIへの指示(プロンプト)を入力します。前のノードから取得したメール本文をExpressionを使って埋め込みます。 - プロンプト例:
{{ $json.sunippet }}
上記のメールに対する返信文の下書きをビジネス日本語で考えて下さい。
件名はいりません。
一つのみ作成。
※{{ $json.sunippet }}はドラッグ&ドロップで埋め込めます。
-
Execute stepをクリックして、実際に下書きの内容ができているか確認します。

Message a modelの設定画面
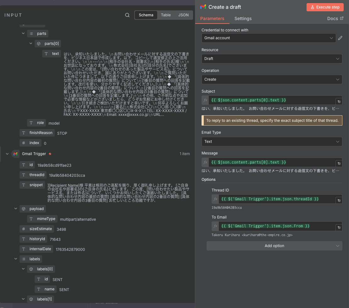
3. 返信の下書き作成
-
Google Geminiノードの+から、もう一つGmailノードを追加します。 -
ResourceにMessage、OperationにCreate Draftを選択します。 -
Email TypeにTextを選択します。 -
Thread ID、To Emailの各フィールドに、Expressionを使って最初のGmailノードから取得した情報を引き継ぎます。 -
Subject:{{ $json.content.parts[0].text }} -
Messageフィールドに、Google Geminiノードが生成した返信文案を設定します:{{ $json.content.parts[0].text }} -
Thread ID:{{ $('Gmail Trigger').item.json.threadId }} -
To Email:{{ $('Gmail Trigger').item.json.from }}

Create a draftの設定画面
4. テストと有効化
-
Execute workflowボタンで、全体の流れをテストします。 - 各ノードの
Outputタブを見て、データが意図通りに渡されているか確認します。 - Gmailに下書きが作成されていれば成功です。問題がなければ、画面右上の
ActiveトグルをONにしてワークフローを有効化します。

-
ポイント:
-
Gmailノードのフィルタ機能を活用して、処理対象のメールを正確に絞り込む。 -
Google GeminiノードにExpressionで動的に情報を渡し、状況に応じたテキストを生成させる。 - 複数の
Gmailノードを使い、メールの読み取りと下書き作成の両方を行う。
-
応用・発展
n8nの魅力は、その高い拡張性にあります。
-
AIとの連携:
OpenAIノードやGoogle Geminiノードを使えば、問い合わせ内容の要約、文章の自動生成、感情分析などをワークフローに組み込めます。 -
Webhookの活用:
Webhookトリガーを使えば、GitHubのプッシュイベント、Stripeの決済完了など、外部サービスからのイベントをきっかけにワークフローを開始できます。 -
独自ロジックの実装:
FunctionノードやFunction Itemノードを使えば、JavaScriptを記述して、標準ノードだけでは実現できない複雑なデータ加工や独自のロジックを実行できます。 -
ポイント:
- AIノードと連携し、インテリジェントな自動化を実現
- Webhookで様々な外部サービスと双方向連携
- JavaScriptで機能を自由に拡張可能
まとめ・今後の展望
n8nは、シンプルなUIの裏で非常にパワフルな機能を持つ自動化ツールです。本記事で紹介した内容は、その機能のほんの一部にすぎません。まずは身の回りの小さな定型業務から自動化を試してみましょう!
ワークフローが複雑になってきたら、エラーハンドリング(Error Trigger)の実装や、実行ログ(Executions)の確認方法を学ぶと、より安定した運用が可能になります。また、公式のコミュニティでは、世界中のユーザーが作成したワークフローが共有されており、新たな自動化のヒントを得ることができます。
-
ポイント:
- 小さな自動化から始めて成功体験を積むことが重要
- 安定運用のためにエラーハンドリングとログ活用を学ぶ
- コミュニティに参加して知見を広げる
Discussion