なぜMCPのデバッグに汎用APIツールが最強なのか:徹底比較
Model Context Protocol(MCP)が盛り上がってますね。大模型に外部ツールを繋ぐための標準化、聞こえはいいです。でも、実際にMCP Serverを書き始めると、誰もが最初にぶつかる壁があるんです。
「これ、どうやってデバッグすんの?」
正直に言います。最初は私もドキュメント通りにCLI叩いてました。でも、見えないリクエスト、返ってこないレスポンスにイライラして…気づいたんです。「これ、ただのAPIじゃん」って。
今回は、MCP Serverのデバッグという「地味だけど一番ハマる沼」から、使い慣れたAPIツールを使って脱出する、私なりの「工学的正解」をシェアします。
1. なぜ「汎用APIツール」に回帰すべきなのか
Postman、Insomnia、そして最近推しているApidog。これらを使い慣れているエンジニアにとって、わざわざMCP専用の新しいデバッグツールを覚えるのって、正直めんどくさいですよね?学習コストが無駄に高い。
MCP Server(HTTP転送の場合)がやってることは、実はシンプルです。
-
tools/list:何ができるか聞く -
tools/call:実際にやらせる
これだけ。つまり、正確なJSON-RPCを投げて、レスポンスが見れれば勝ちなんです。これって、汎用APIツールが一番得意な領域ですよね。
2. 「ツール」ではなく「プロトコル」として理解する
デバッグの時、私はMCP Serverを「ただの操作可能なAPIエンドポイントの集合体」として見ています。
特定のクライアントアプリ(Claude Desktopとか)に依存する必要なんて全くない。「HTTPリクエストが投げられるなら、それは全部MCPデバッガだ」くらいの気持ちでいいんです。
3. 三大APIツールの使い分け戦略
じゃあ、具体的に何を使うか。私の使い分けはこんな感じです。
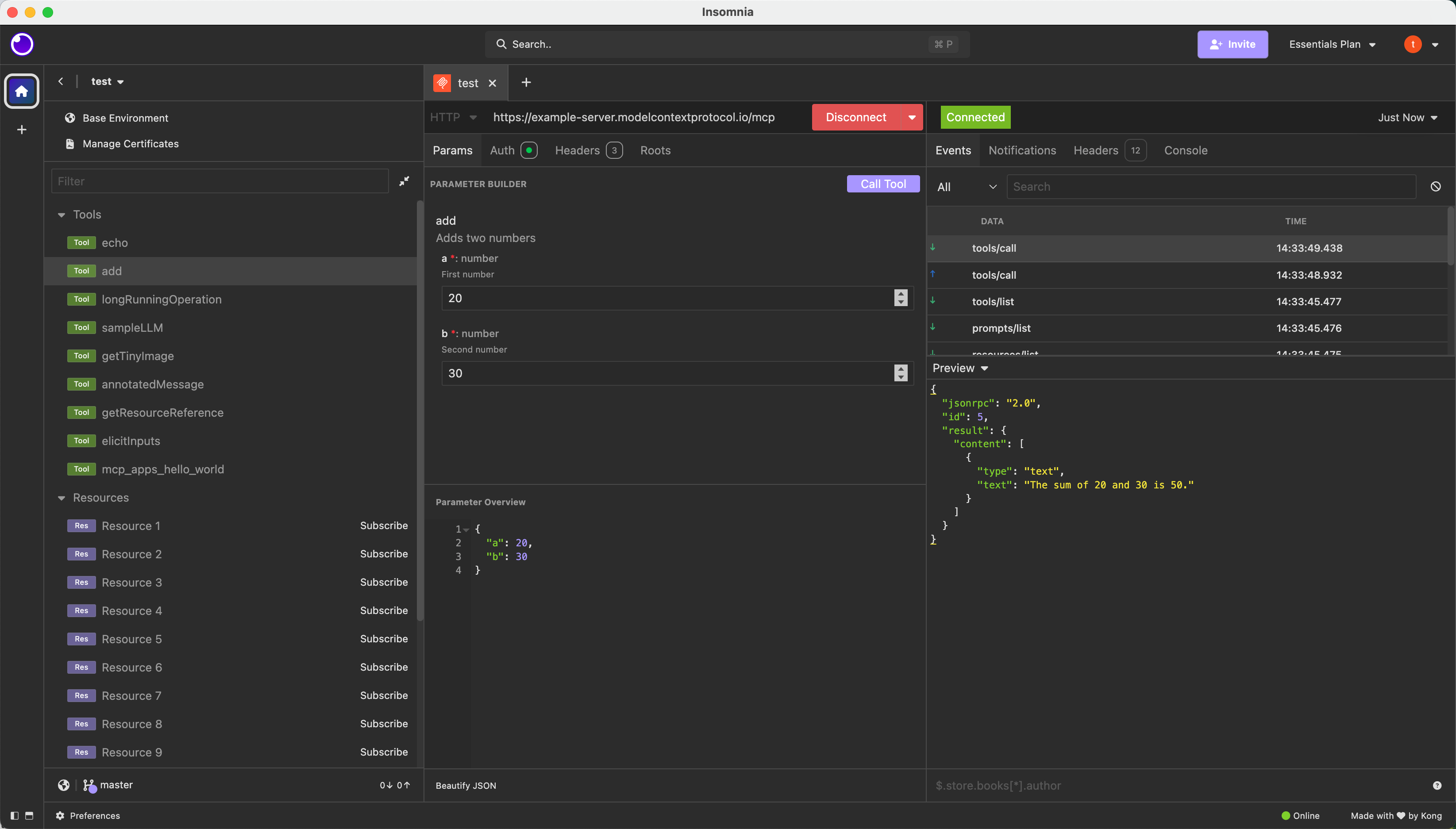
Apidog:可視化とパラメータ管理の「最適解」
最近の個人的ヒットはこれ。Apidogの強みは「リクエストが投げられる」だけじゃないんです。MCP Clientとしての挙動をネイティブに近い形で再現できる点にあります。

MCP Serverに接続すると、提供されている tools、resources、そして prompts がズラッと構造化されて表示される。生のJSONとにらめっこする必要がない。「あ、このサーバー今こういう能力持ってるのね」が一目でわかる。
特に「実行」の時、複雑なJSONを手書きしなくていいのがデカい。フォームに入力して、ポチッと実行。レスポンスも整形されて返ってくる。でも裏ではちゃんとJSON-RPCが走ってるから、透過性も失わない。「楽をする」ための最適解ですね。
Insomnia:速さは正義

「とりあえず疎通確認したい」「パラメータ変えて連打したい」。そんな時はInsomniaの出番です。
- 軽い
- 速い
- フィードバックが即座に来る
tools/call をひたすら叩いてロジックのエッジケースを検証するような、「質より量」のフェーズでは、この軽快さが武器になります。
Postman:信頼と実績の要塞
「チームで共有したい」「テストスイートとして残したい」なら、やっぱりPostman。
リクエストをCollectionにまとめておけば、環境ごとの切り替えも楽だし、レスポンスのスキーマ検証も自動化できる。「このMCP Server、仕様通り動いてる?」を厳密にチェックするなら、この堅牢さは安心感があります。

4. MCP Inspectorの「正しい」立ち位置

公式が提供しているMCP Inspector、もちろん悪くないです。でも、あれは「デバッガ」というより「チェッカー」だと思った方がいい。
- Capabilitiesが正しく宣言されているか
- プロトコルとして破綻してないか
こういう「構造」を見るには最適です。でも、日々の開発でロジックをゴリゴリ検証するなら、汎用APIツールの方が圧倒的に「手になじむ」はずです。
まとめ
結局、MCP Serverのデバッグで大事なのは、「最強のツール」を探すことじゃないんです。「学習コストを最小にして、爆速でフィードバックを得る」 こと。これがエンジニアリングです。
使い慣れたAPIツールがあるなら、それを使い倒しましょう。プロトコルの中身が見えてくると、MCP開発はもっと面白くなりますよ。
Discussion