iTranslated by AI
Agones: GameServer
Hello, I'm @sugar235711.
This article is for Day 2 of the "Reading All the Source Code of the OSS I'm Interested in and Doing Something with It Advent Calendar 2025."
- General Overview
- GameServer Edition ← You are here
- Fleet Edition
- GameServerAllocation Edition
- FleetAutoscaler Edition
Regarding GameServer
Agones provides GameServer as a Custom Resource.

In this article, we will look into the internal implementation focusing on the GameServer CRD. Looking at the definition of a GameServer, the characteristic settings available to the user differ from standard resources like Deployment in points such as the Port Allocation settings for containers, protocol specification, and the ability to set the number of rooms or capacity for the GameServer itself.
apiVersion: "agones.dev/v1"
kind: GameServer
# GameServer Metadata
# https://v1-32.docs.kubernetes.io/docs/reference/generated/kubernetes-api/v1.32/#objectmeta-v1-meta
metadata:
# generateName: "gds-example" # generate a unique name, with the given prefix
name: "gds-example" # set a fixed name
spec:
# if there is more than one container, specify which one is the game server
container: example-server
ports:
# ...
# portPolicy has four options:
# - "Dynamic" (default) the system allocates a free hostPort for the gameserver, for game clients to connect to
# - "Static", user defines the hostPort that the game client will connect to. Then onus is on the user to ensure that the
# port is available. When static is the policy specified, `hostPort` is required to be populated
# - "Passthrough" dynamically sets the `containerPort` to the same value as the dynamically selected hostPort.
# This will mean that users will need to lookup what port has been opened through the server side SDK.
# - "None" means the `hostPort` is ignored and if defined, the `containerPort` (optional) is used to set the port on the GameServer instance.
portPolicy: Static
# The name of the container to open the port on. Defaults to the game server container if omitted or empty.
container: simple-game-server
# the port that is being opened on the game server process
containerPort: 7654
# the port exposed on the host, only required when `portPolicy` is "Static". Overwritten when portPolicy is "Dynamic".
hostPort: 7777
# protocol being used. Defaults to UDP. TCP and TCPUDP are other options
# - "UDP" (default) use the UDP protocol
# - "TCP", use the TCP protocol
# - "TCPUDP", uses both TCP and UDP, and exposes the same hostPort for both protocols.
# This will mean that it adds an extra port, and the first port is set to TCP, and second port set to UDP
protocol: UDP
counters: # counters are int64 counters that can be incremented and decremented by set amounts. Keys must be declared at GameServer creation time.
rooms: # arbitrary key.
count: 1 # initial value can be set.
capacity: 100 # (Optional) Defaults to 1000 and setting capacity to max(int64) may lead to issues and is not recommended. See GitHub issue https://github.com/googleforgames/agones/issues/3636 for more details.
lists: # lists are lists of values stored against this GameServer that can be added and deleted from. Keys must be declared at GameServer creation time.
players: # an empty list, with a capacity set to 10.
capacity: 10 # capacity value, defaults to 1000.
rooms: # note that it is allowed to have the same key name with one used in counters
capacity: 333
values: # initial values can also be set for lists
- room1
- room2
- room3
The definition of the GameServer being sent to the Kubernetes API can be confirmed here:
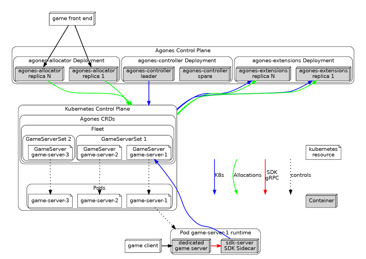
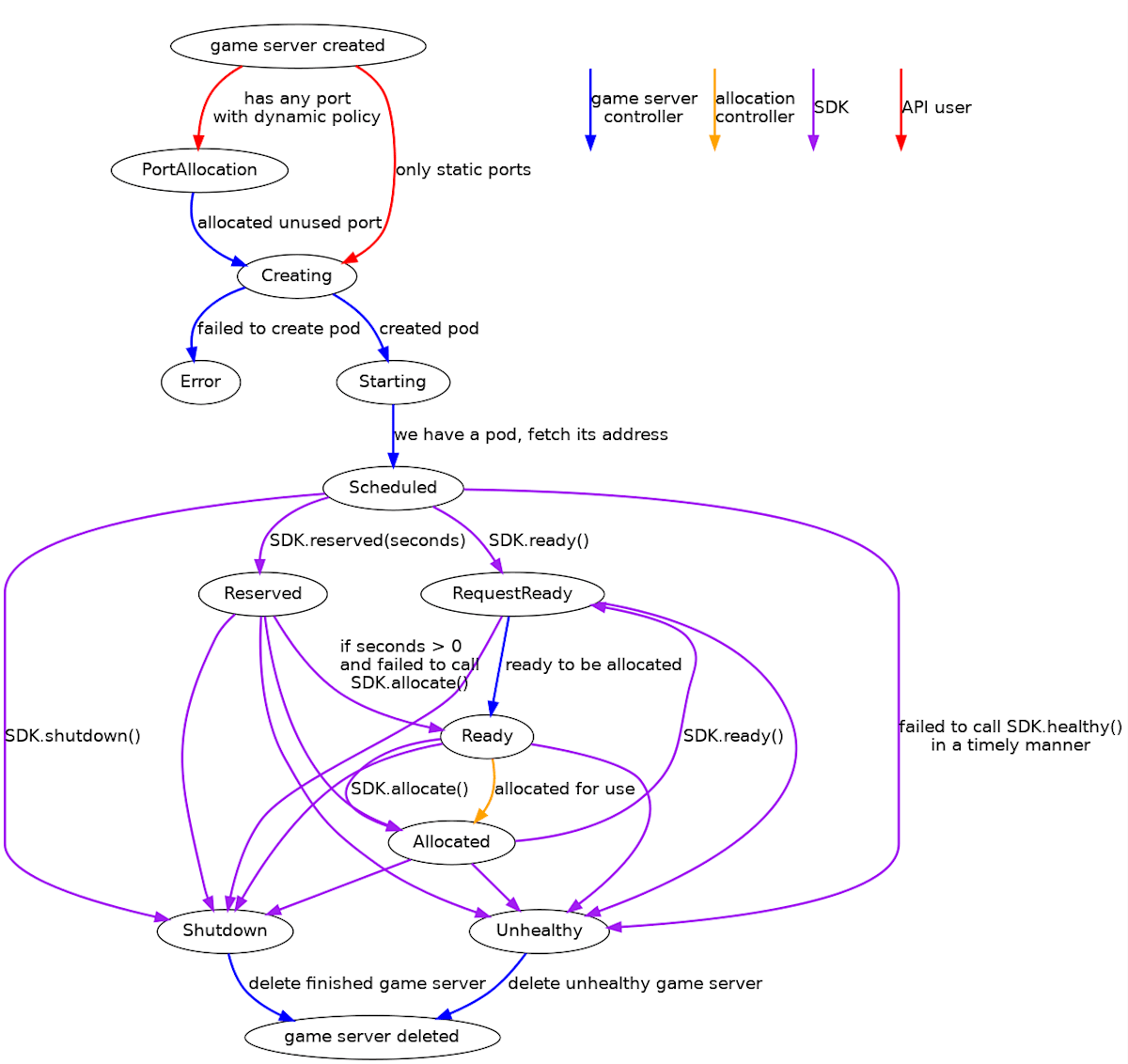
GameServer maintains an internal State and manages the lifecycle from Pod startup to shutdown.
Roughly, the following occurs and the GameServer state transitions:
- Port Allocation by the Dynamic Policy specified in the
Spec - Pod creation
- Receipt of Ready/Shutdown signals via the SDK

First, in the Controller's Run method, syncGameServer registered to the WorkQueue is called, and the main part of the state transition is implemented within it.
- Monitoring events (Add/Update/Delete) from the Kubernetes API server
- Enqueueing to the
WorkQueueand executing the Reconciliation Loop only when there is a state change
Processing is carried out as it is enqueued according to each State.
First, the port allocation process is performed inside syncGameServerPortAllocationState.
In this Allocate method, ports are assigned based on the Dynamic Policy.
gsCopy := c.portAllocator.Allocate(gs.DeepCopy())
The Allocator checks the ports of each node, searches for required ports and ports that satisfy the policy, and registers them in the gameServerRegistry if found.
Allocated GameServers are managed with the UID as the key.
UID types.UID `json:"uid,omitempty" protobuf:"bytes,5,opt,name=uid,casttype=k8s.io/kubernetes/pkg/types.UID"`
To prevent multiple GameServers from using the same port on the same node, mutex.Lock() is used for a thread-safe implementation.
There is also a mechanism implemented to virtually allocate ports when there is a shortage and encourage rescheduling by setting the Pod state to Pending.
Once this process is complete, Pod creation (syncGameServerCreatingState) is performed.
Internally, the agones-gameserver-sidecar container is injected.
This acts as an API server for the GameServer process to communicate with Agones.
Communication is possible via both gRPC and HTTP, and it is utilized through the SDK on the GameServer side, functioning as a proxy for internal communication.
Additionally, user-defined containers are added to the PodSpec, and the Pod is created.
To ensure that a ServiceAccount with the appropriate permissions is assigned to each container, the token on the GameServer side (/var/run/secrets/kubernetes.io/serviceaccount) is overridden with an empty volume.
Reference
After that, the state transitions as the Pod starts up. Requests to the Kubernetes API server are made via the SDK <-> Sidecar.
SDK Call
↓ localhost:9357 (gRPC)
Sidecar
↓ WorkerQueue
Sidecar Worker
↓
PATCH /apis/agones.dev/v1/namespaces/{ns}/gameservers/{name}
Content-Type: application/json-patch+json
Authorization: Bearer <token>
Body: [
{"op": "test", "path": "...", "value": "..."},
{"op": "replace", "path": "...", "value": "..."}
]
↓
Kubernetes API Server
↓ GameServer CRD Update
Informer (Controller)
↓
Controller's Reconciliation Loop
For the operations themselves, the ClientSet created by the Code Generator is used.
Reference
While this is the main process, other controllers are running as separate Goroutines within this GameServer Controller. These basically manage the Pod lifecycle and update metadata, etc.
-
healthController
Detects Pod crashes or port allocation failures and moves the GameServer to an Unhealthy state.
https://github.com/googleforgames/agones/blob/67c4b6b39b9f4a0b6c473e303acb38c2cccf150e/pkg/gameservers/health.go#L204-L264 -
migrationController
Updates GameServer address/port information if the Pod is migrated between nodes.
https://github.com/googleforgames/agones/blob/67c4b6b39b9f4a0b6c473e303acb38c2cccf150e/pkg/gameservers/migration.go#L183-L232 -
missingPodController
Moves the GameServer to an Unhealthy state if the Pod is deleted but the GameServer remains.
https://github.com/googleforgames/agones/blob/67c4b6b39b9f4a0b6c473e303acb38c2cccf150e/pkg/gameservers/missing.go#L125-L170 -
succeededController
Moves the GameServer to the Shutdown state if the Pod enters the Succeeded state (for the Sidecar Containers feature).
https://github.com/googleforgames/agones/blob/67c4b6b39b9f4a0b6c473e303acb38c2cccf150e/pkg/gameservers/succeeded.go#L116-L166
Summary
We have looked at the lifecycle of a GameServer.
Tomorrow, we will look at resources that manage groups of GameServers, such as Fleets.
Discussion